Software

Software

HS Automation sviluppa software di automazione industriale su misura, progettati in base alle specifiche tecniche fornite dal cliente. Grazie ad una squadra di ingegneri altamente qualificati, siamo in grado di realizzare soluzioni software personalizzate per il controllo e la gestione di impianti e macchinari, garantendo prestazioni elevate, sicurezza e massima efficienza operativa.

Abbiamo maturato un’esperienza ventennale nel settore metallurgico, con particolare specializzazione nei processi di estrusione e forgiatura (extrusion & forging). Questa expertise ci consente di affrontare le sfide più complesse nel campo dell’automazione, offrendo soluzioni robuste e affidabili per ogni fase del processo produttivo.

Il nostro approccio parte sempre dall’analisi approfondita della documentazione fornita dal cliente, che può includere schemi elettrici, pneumatici, oleodinamici, layout dell’impianto e flow-chart di processo. Questi dati sono fondamentali per sviluppare un software perfettamente integrato con l’impianto e in grado di rispondere a tutte le esigenze di produzione.

Ci occupiamo della progettazione e programmazione completa del software, curando ogni dettaglio per garantire un controllo preciso ed efficiente dell’intero sistema. Dalla gestione delle logiche di automazione alla supervisione avanzata dei processi produttivi, il nostro obiettivo è fornire un software affidabile, scalabile e facile da manutenere.

Competenze e tecnologie

1. Software per HMI e SCADA

Realizziamo interfacce uomo-macchina (HMI) intuitive e performanti, progettate per garantire il massimo controllo e monitoraggio dei processi industriali. Siamo specializzati nello sviluppo di pannelli HMI Rockwell e Siemens, oltre alla programmazione di software SCADA di terze parti, per una supervisione efficace e in tempo reale dell’impianto.

2. Programmazione drive e motion control

Abbiamo competenze avanzate nella gestione di drive complessi di tutti i principali marchi sul mercato. Inoltre, sviluppiamo software dedicati alla gestione delle componenti motion, sfruttando le funzionalità avanzate delle CPU di ultima generazione di Rockwell e Siemens. Questo ci consente di garantire movimenti precisi e sincronizzati, ottimizzando le prestazioni dell’impianto.

3. Revamping software e ottimizzazione di sistemi esistenti

Non ci occupiamo solo di nuovi sviluppi, ma anche di revamping software, ovvero l’aggiornamento e la ristrutturazione di programmi già esistenti. Questo processo permette di migliorare l’efficienza e la sicurezza degli impianti, adeguandoli alle più recenti tecnologie e normative.

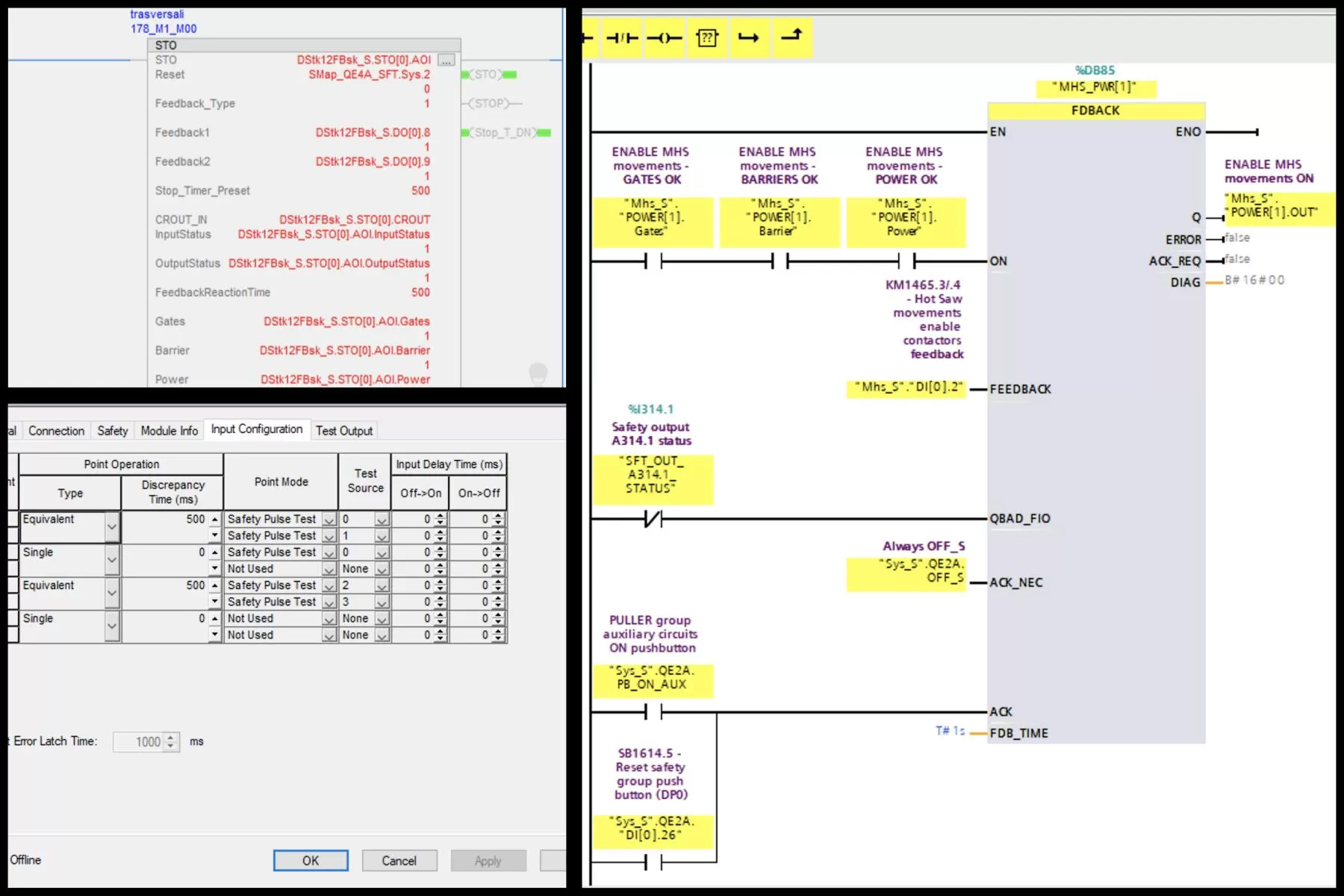
4. Software safety e sicurezza uomo-macchina

La sicurezza è un aspetto fondamentale dell’automazione industriale. Sviluppiamo software safety, sfruttando le funzionalità fail-safe delle CPU più avanzate, assicurando il rispetto delle normative vigenti in materia di sicurezza uomo-macchina. Il nostro obiettivo è garantire sistemi affidabili e certificati, riducendo al minimo il rischio di guasti o malfunzionamenti.

Un partner tecnologico affidabile

Affidarsi a HS Automation significa scegliere un partner con un’elevata competenza tecnica, in grado di sviluppare software di automazione all’avanguardia, su misura per ogni impianto. Il nostro team lavora con precisione e attenzione ai dettagli, garantendo soluzioni innovative e performanti per l’industria metallurgica e altri settori dell’automazione industriale.

Abbiamo scelto